一场蓄谋已久的调价计划:Unity下载收费方案是否违反相关法律法规?
引言
Unity突发重磅新闻,Unity强势死扛调价原则,Unity迫于压力又决定重新进行商议。最近Unity的每一步举动可谓是都牵动了全球游戏开发人员的注意力。这种密集的毫无预兆的重磅决策,可谓是把UnityChina 【优三缔科技(上海)有限公司】)在中国发行团结引擎的新闻给淹没了。
确实,Unity母公司这一系列的操作,似乎很难让人们和他们在境内的“厂牌”想要宣扬的“团结”联系起来。
抛开商业博弈不谈,作为一名律师,我想要换一个角度看看Unity这一突发调价的操作,是否有违反相关法律法规的风险,开发者们是否还有自救的机会。(基于各国法律法规的差异性极大,例如澳大利亚对于消费者有格外严格的保护措施,因此我们站在一个综合的角度进行一个启发性的讨论)。
Unity作为一家全球领先的知名企业,调价并非“拍着脑袋”随意做出的决策,早从去年4月开始,其法律团队似乎已经开始着手做了一系列的准备,修复了原有的一些BUG。因此从法律上,各研发厂商怕是很难直接阻挡他们这一措施,可谓是给厂商在法律上做了一个“经典案例”。其他厂商想要涨价前,不妨先看看你们的终端协议,有没有像Unity那样面面俱到吧。
不过,即使Unity已经在协议上做了充足的准备,依然难掩一些潜藏的法律风险,后续是否会引发系列诉讼,让我们拭目以待吧。
下文我们将主要探讨合同违约、隐私保护、反垄断相关的问题,看看Unity的价格调整是否在法律的迷宫中找到了自己的位置,还是只是一场短暂的游戏变革。再看看若Unity不顾各游戏厂商的意见一意孤行的情况下,厂商们是否能找到救济方式。
一、是否存在合同违约
01 原始条款的冲突
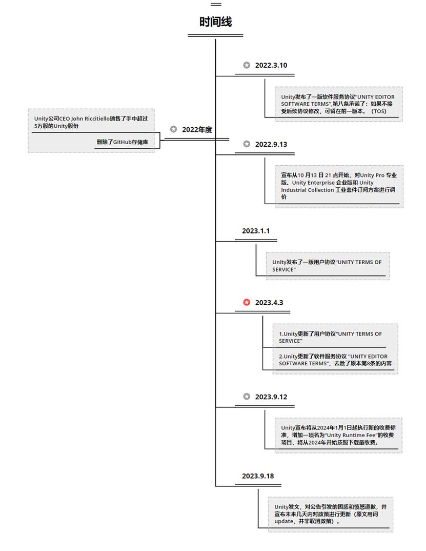
我们可以在Unity的官网上找到一系列的法律文件,其中最重要的是《用户协议》(“UNITY TERMS OF SERVICE”),可以将他理解为主协议。而我们下文提到的另一份《软件服务协议》“UNITY EDITOR SOFTWARE TERMS"可以视为他的补充协议,两份协议都具有法律效力。
2022年3月10日,Unity发布了一版《软件服务协议》“UNITY EDITOR SOFTWARE TERMS”,第八条对于协议修改的约定如下:如果更新条款对您的权利产生不利影响,您可以选择继续使用任何当年版本的Unity软件。更新后的条款将不适用于您使用当年版本,除非并且直到您更新到下一个年度版本的Unity软件(TOS)。
但根据于用户协议(UNITY TERMS OF SERVICE)的约定,Unity保留不时修改这些条款(包括,附加条款)的权利,而无需事先通知。如果Unity修改这些条款,他将在网站上发布修改内容,或以其他方式向开发者提供修改通知。在Unity发出修改通知后,若继续访问或使用“产品”,即表示同意受修改后条款的约束。如果不能接受修改后的条款,唯一的追索权是停止使用服务。这里显然并没有给开发者试用旧条款停留在原始版本的权力。
02 最新的条款赋予Unity任意调价的权利,并覆盖了原始条款的问题
Unity删除了原《软件服务协议》“UNITY EDITOR SOFTWARE TERMS”第八条的全部规定,并且在新的《用户协议》(“UNITY TERMS OF SERVICE”)中明确赋予了自己任意修改合同、修改产品价格、增加收费项目的权力:
①2.1 注册、购买、使用都表示用户同意并接受了相关协议,且受其约束
②9.1条-Unity有权任意修改增加、修改相关费用(包括以在网站上公式的方式)
③23 Unity有权在任何时候以任何方式修改协议、修改报价方案。
基于此,Unity在官网公告增加收费项目,修改原有订阅模式的行为确实完全符合他和开发者之间订立的协议,完全遵守了合同法的规定(他甚至还提前几个月进行了公告,给大家预留了准备的时间;并在新协议伊始列明了给出了旧协议的链接,从形式上来说非常的合规且人性化)。
有些开发者或许会问,我是否可以根据当时第八条的约定,要求停留在旧版本而不接受新的收费方案呢?
答案是几乎不可能,但仍留有一线希望。
要回答这个问题,我们首先要注意到Unity各项协议皆约定适用美国加州的法律。这里要引入一个英美法系中关于Promissory Estoppel【承诺禁止反悔】的概念。
加州法律下承诺禁止反悔请求的要素[i]是:
(1)在其条款上明确和明确的承诺;
(2)被允诺人的信赖;
(3)信赖必须是合理的和可预见的;
(4)主张禁止反悔的一方必须因其信赖而受到损害。
Unity的行为看起来是符合上述4个要素的。但开发者们也不必高兴的太早。因为这一承诺禁止反悔原则是基于英美法系下的衡平法。简单理解就是当你没有任何的依据时,你拿出公平、正义的原则,要求法院认定合同里的条款无效,以此来支持你。但很显然这一认定困难重重,而Unity在最新协议里对于协议条款变更的条款显然更强而有力。但笔者还是很期待未来是否有“愤怒”的开发者以此来提起诉讼的。
二、Unity是否有可能违反CCPA/GDPR
基于Unity暂时未公布他们测算下载量的原理,这个答案目前还无法确认。
根据Unity的官方问答,他们将会使用自由的数据模型来测算下载量(Proprietary Data Model),并非由接入的开发者将下载数据汇总给Unity,而是由Unity在引擎中加入某种插件,由其后台的数据模型进行一个估算。并且Unity还承诺仅就首次下载收费,这就意味着Unity的插件还必须具有分辨是否首次在同一设备下载的能力。这就让人不得不对Unity是否会收集设备所拥有的唯一识别码产生好奇。
笔者翻了一下目前Unity在公开文件中的表述,发现他尚未披露数据模型的实现原理。在此情况下,若在未经终端游戏用户同意的情况下获得了设备唯一识别码,无论是unity直接收集,还是要求游戏厂商分享给它,都可能会有违反各国数据保护法的嫌疑(包括GDPR、中国个保法等)。与此同时,游戏的运营厂商作为被终端用户所知晓的数据控制者,若没有或无法对这次收集或者分享行为进行合理化的目的解释和合法性基础阐释,那游戏厂商们也会面临法律风险,这也是部分开发商要求Unity公开他的数据模型的理由。
除了数据合规风险外,这种数据模型的另一大问题在于如何论证数据的准确性、防止恶意下载。
目前的数据模型依然是个“黑盒”,Unity除了自身承诺外无法证明他们数据的可靠性。
而安装量准确与否,决定权在Unity手里,开发者无法核对,也无法阻止竞争对手恶意刷安装量(云手机\模拟器\群控等手段。)
基于此,若后续双方对于下载量产生分歧,开发者理应在新的协议中要求以自身后台数据、或是第三方审计结果为准。同时,这一点是否能在技术上实现,也有待专业技术人员解答。
(图为Unity官方的回复)
三、Unity这一行为是否涉嫌不正当竞争
较难证明。
这点从最近躺赢的unity竞品如虚幻引擎(UE5)、COCOS等就能看出。目前各国对于互联网领域市场支配地位的认定一直比较谨慎。在海外经常被反垄断诉讼的大都是苹果、谷歌、微软这样企业(甚至都鲜有胜诉判决),Unity作为一个开发工具,即使拥有非常高的市占率,但是却很难说他们具有市场支配力。
笔者后记
电子游戏和传统业务不同,并非是那种一手交钱一手交货的单纯的B2C交易模式,而是大量存在着free to play的业务模式,以及部分类似于X-Box那种包月的模式。
但我们可以看到这次的调价却没有对各种类型的游戏进行区分,无差别的采取安装收费【CPI】的模式,作为陪伴着游戏开发者们多年的Unity,仿佛以一种没有考虑到复杂的业务模式的高傲姿态进行调价时,无疑是雪上加霜。
以一个场景举例:开发者出于对Unity的信任,使用他们的引擎制作游戏已经长达几年的时间,已经进入到了最终上线前的准备阶段,面对这突如其来的变动,那些缺乏开发能力的中小开发者(大量存在于Unity)社区中,似乎只能选择在新政执行后向Unity公司付款。那对于那些原本没有将引擎成本纳入开发成本的公司来说,无疑会对他们的商业模式造成巨大影响(例如大DAU的产品、依靠广告变现类的产品等),这种影响在买量成本越来越贵的今天,无疑就显得更“令人奔溃”。这也就不难理解为何Unity此举为何会引发这波如此之大的舆情。
在Unity岌岌可危的财务状况下,这一举措本身无可厚非,也是大势所趋。笔者大胆猜测,这场纠纷最终可能以Unity降低价格,更多维地考虑到开发者们不同业务模式进行多重模式的收费而告终。我相信如果Unity愿意多一些沟通,多一些体谅,开发者们也并非对于收费完全不可接受,他们不可接受的,可能是这种一刀切的收费策略、含糊不清的测算标准、毫无征兆的突然调整。Unity 这一波操作,无疑给后续想要调整收费模式的公司上了生动的一课。
同时,作为一名法律从业者,也再一次印证了在分析某一问题时,也不能只顾法律合规上的风险,舆情也是要充分考虑在内的,对于商业模式、产品、行业、政策的综合思维也显得尤为重要。
参考资料
[i] (US Ecology, Inc. v. State of California (2005) 129 Cal.App.4th 887, 901; Joffe v. City of Huntington Park (2011) 201 Cal.App.4th 492, 513; see also Aceves v. U.S. Bank N.A. (2011) 192 Cal.App.4th 218, 225.)
本文来自微信公众号“星瀚微法苑”(ID:ricc_co),作者:吴晴霞,36氪经授权发布。















