问题解决的建模(四):项目与生活的建模实践
神译局是36氪旗下编译团队,关注科技、商业、职场、生活等领域,重点介绍国外的新技术、新观点、新风向。
编者按:咨询是为别人出谋划策的工作,咨询就是为别人解决问题。一般来说,咨询都会有自己的方法论、流程与模型。但是这些方法论、流程和模型是否真的能够解决问题?如何才能知道它们解决了问题?或者它们解决的是不是对的问题?如果没有建立起一套科学的框架的话,很容易就会陷入思维定势,导致解决方案平庸。本文介绍了一个对问题解决进行建模的框架,希望能为你提供参考。文章来自编译,是系列文章的第四部分。
相关阅读:
建模与解决问题实践
在本系列的前几部分里,我们探索了“建模的模型”的各个不同部分,并了解了这些部分是如何组合进问题解决画布里面的。
问题解决画布
接下来,我们终于可以看一个画布的运用例子了。这次我们还是得请出我们的专业问题解决者 Priscilla 作为向导。此外,我们还将研究一下该如何思考模型的有效性,并增加一些结论。
现在我们先来关注一下 Priscilla 的日常工作:
- 第 1 天:Priscilla 与当地银行的客户会面,并收到了任务简报:“为青少年开发一款小额贷款app,去帮助银行赢得未来的客户”。关于功能,客户的团队已经有了几十个点子,他们很兴奋能够着手干活了。
- 第 2 至 4 天:Priscilla与银行的不同高管交谈,并将简报更多的拼图拼凑到了一起。银行的首席营销官告诉她,到 2030 年,Z 世代预计将占到金融服务市场的 50%,但目前该银行在青少年当中的品牌知名度几乎为零。首席运营官则告诉她,银行的储蓄账户目前是用人工服务的,但你知道公司哪部分需要内部投入巨大努力吗?就是储蓄账户。银行的首席执行官告诉她,开发一款app的举措是该银行大规模投资的一部分,目的是想用高科技水平的估值水平,而不是金融服务领域的估值进行一轮融资。该银行需要向投资者展示自己可以为未来的客户建立可扩展的金融解决方案。还有一些其他的利益相关者对银行实际的技术成熟度和自动化贷款的可行性表示担忧;有些人认为,让青少年轻松就能贷到钱养成贷款的习惯存在道德问题。
初始的挑战映射
- 基于所有这些信息,在接下来一周的指导委员会会议上,Priscilla 提议对任务简报进行重新语境化,并将问题重新表述为“如何帮助银行赢得未来客户”。其隐含的思考策略如下:鉴于我们的主要挑战在下游存在重大障碍(技术、道德、市场问题);以及事实上,我们的主要挑战不一定就是解决上游目标(赢得未来的客户、以高倍数筹集资金等等)的唯一途径;向上游移动,并将我们的挑战集中在赢得未来客户群这个更具战略性的目标上可能会好一些。Priscilla 和她的团队最后确定,实现这一目标的方法之一是为青少年开发一款储蓄app而不是借贷app。这会引发许多新的子挑战,经过仔细权衡,她们认为与替代方案相比,解决这些挑战的可行性更高一些。
对问题进行重新陈述
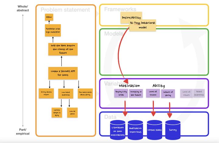
- 项目开展的第二周用来寻找合适的框架去解决问题陈述,同时收集可以告诉我们框架是否有效的数据。换句话说,Priscilla 正在尝试建立一个有效的模型来解决这个问题。正如我们在下面的画布中看到的那样,一个直观的起点是将“子挑战”(妨碍我们解决方案的障碍)转化为我们模型的关键变量。比方说,我们发现青少年典型的短线思维是储蓄app的采用障碍;所以我们知道用户的储蓄动机是问题的关键变量之一。因此,Priscilla通过向自己提问开始启动这个解释循环:对动机建模的框架是什么呢?经过一番思考,她找到了福格(BJ Fogg)的行为模型,这个模型认为,行动是特定动机和能力的结果。
从挑战映射的障碍到变量,再到框架
这个作为起点出错,但它真的能帮助我们有效地对问题建模吗?为了回答这个问题,Priscilla 必须收集数据来“填充”她的框架。
因此,她先是找出与所选框架相关的其他变量来补全这个映射,添加上除了投资之外的其他可能的动机,并添加了收入水平以及家庭储蓄文化等能力驱动因素。
然后,她开始寻找可以透露有关这些变量情况的一些定性和定量数据。比方说,识别动机一般最好通过访谈,并通过调查得到验证;而青少年的可支配收入水平的数据可以在全国人口普查数据中找到。
识别框架的变量并收集数据
收集的数据是用来基于我们的框架对实际的问题建模。比方说,在我们的例子当中,这会产生一个验证假设。也就是对于具有一定储蓄文化的中等收入青少年来说,投资于未来(而不是拿到钱就想犒劳一下自己,在几周内把钱花掉)可以提供一个强烈的储蓄动机。然后就可以用从调查到模型乃至完整产品等工具来验证这一假设。
显然,这个例子局限性很大:一个完整的项目会包含几十个像上述那样的循环,会导致许多互锁和嵌套模型。
用模型进行评估和创新
我们怎么才能知道自己的模型是否有效?这可不是说它取决于我们的输出假设是否得到验证那么简单。如果我们的假设被推翻,这可能是由于任何问题解决层次上出了问题:
- 我们的数据可能有缺陷、受限或存在偏见
- 我们的变量可能不正确,可能过度相关或不足
- 我们将变量组合组合成模型的方式可能是错的
- 或者我们可能滥用了框架。
- 或者可能问题陈述得很糟糕。
政治学家谈到,当政府在一个公认的公平体系内遵守法治时,就具备了输入合法性,而当它们设法有效地统治好国家并完成工作时,就具备了输出合法性。
类似地,模型有一种要评估的输入方式以及两种输出方式。
一个“好模型”必须通过以下方式发挥作用:
- 就输入的意义而言,它需要通过具备有效性来遵循逻辑论证的结构,也就是结果需要从遵循前提得出。如果我们意识到我们的模型提出的论点确实无效,可以做的是回溯我们的步骤到主框架,然后重新思考如何将其分解为子框架和变量:其中的任何步骤是否有必要?我们的逻辑细分符合 MECE 吗?怎么才能知道两个实体之间存在因果关系?
- 就主要的“面向下游”的输出意义而言,模型产生的结果、解释或预测需要足够健全与完整,或者就像数据科学所说的那样,精确率和召回率要满足要求:意思是说,我们的模型既要避免对任何东西出现分类错误,又要对所有东西都进行了正确分类。如果我们认为模型缺乏准确性,也许是因为一直在使用一个规模较小的数据集,或者手段上偏向定性,要依赖一些轶事证据。在下一此解释循环的迭代中,要试着纳入更多可能会产生更可靠模型的示例。
- 就次要的“面向上游”的输出意义而言,我们的模型必须具备解决问题的能力。也就是,模型必须促进我们对问题陈述的理解,因为我们已经把问题公式化了,并让我们离解决方案更接近了。或者换句话说,如果在过程开始的时候可能的解决方案几乎是无限的话,那我们的模型在多大程度上限制了可能的解决方案所在的可能性空间?
这很难做出客观评估,但这可以帮助我们回到问题陈述,甚至回去重新思考一下我们最初解决问题的动机是什么。我们的模型是否能够回应最初那个“我们该如何”的问题?它是不是至少帮助排除了一些可能性呢?
有趣的是,不同的模型“好”的程度是不一样的。 “医学级”的模型需要非常精确,而学术界规定了学术出版模型必须支持标准的显著性阈值。而在商业世界里,事情往往是非常灵活的:
一般来说,最好是用两周的时间制定出一个正确可能性是 80%的计划,而不是花两年时间得出一个正确可能性为 98% 的计划。
所以前面我们已经了解了一些做法了,也即是通过在画布的不同层面进行迭代,可以建立起更好的模型。但是这个过程不应该仅仅被认为是纠错的过程。相反,正如之前我们暗示那样,这正是创新所在。
画布的每一层都可以加以迭代和改进:可以更改或丰富数据集,可以添加、删除或重新设计变量,可以用不同方式去组合模型,可以替换框架,可以重新进行问题陈述。
有时更好的数据集能带来创新,但改进往往是渐进的。大规模的颠覆性创新往往来自于用完全不同的框架去思考我们的问题,甚至改变我们对证据提出的问题。
每个问题解决空间里面可能会出现的“动向”
结论与思考
在本系列文章中,我们一直在尝试深入了解数据与框架之间的关系。我们了解到,我们对世界的理解是通过层次嵌套的解释循环的迭代来建立的。这个所谓的问题解决解释循环由两个要素构成,从中我们能够得出模型。这些模型尽管存在缺陷,但可以为我们提供理解周围世界的最佳机会。
我们了解到,虽然依靠好的数据很重要,但却经常会忘记框架(又名思维模式)的重要性。通过大量框架去审视现实,可以帮助我们赋予数据意义,而不是将它们看作是一个互不关联的谜题;同时,通过不同的思维模式审视现实,让我们距离作为独立谎言交集的“真理”会更接近。
在此可以补充的是,这不仅对解决问题适用,对普通生活也一样适用。
我曾听人说过,其实“所有旧欧洲的教堂看起来都是一样的”。比方说,对于已经具备了合适的思维模式的人来说就是这样的。 “西方建筑的类型学”往往会指出大教堂内存在的罗马式和哥特式元素;人们甚至可以将某个的讲坛与华丽或陡立的哥特风格联系起来,他们可能会因为没法将曼努埃尔式的入口归类成所知的任何哥特式风格而感到惊讶,然后反而欣赏起这种风格的独特性来。
进一步的视角可能会让我们窥见现实更深刻的一面。比方说,马克思主义者、女权主义者或精神分析解释可以把教堂的石头和砖块变成比它们本身更大的东西:在合适的视角下,它们会成为宏大的历史趋势或人性与生俱来的冲动的象征,比方说,作为旧秩序时期对农民的压迫,父权制,统治者的权力欲,或者俄狄浦斯情结的象征。而工程领域的初学者,则会对建造无支撑圆顶的技术壮举或那些巧妙的支撑构造感到惊叹不已。当然,对于信徒来说,那些石头和砖块也许真的具有精神意义。这些视角尽管很容易都会被视为过度解释,就好像把一个很简单的东西解读出了太多,但不同框架提供的“独立谎言的交集”可以指向一个终极真理,也就是人类作为一个整体是如何看待现实的,更重要的是,这让参观教堂变成一种更加愉悦、富有韵味的体验,可以细细品味。
另一方面,对于赋予森林漫步以意义,同一个人可能完全不知道所需的心智模式是什么。外行人只会看到一堆树,却错过了植物学、生物学、诗歌和文学等领域的初学者所能看到的深度。
正如我们在本文中多次看到的那样:我们每次看到的可能基本上都是同样的数据,但框架会有所不同。
对于那些已经掌握了正确框架的人来说,生活中的每一次经历(当然包括解决问题)本身就是一个错综复杂的意义网络,我们会把它套进到现实的结构里,去探索和品味每一个分析层面的意义。
相关阅读:
译者:boxi。















