家电MCU,迎来利好
家电家居行业正迎来新一轮发展红利。11月27日,中国政府网在文章《扩大汽车消费,促进家电家居消费……多部门最新回应》中表示,今年1~10月,限额以上单位家电、家具、通讯器材零售额同比均增长20%左右,同时明确将促进家电家居消费。
政策东风之下,家电市场不仅迎来需求端的扩容,更催生了产品端的技术迭代需求。对家电来说,MCU无疑是其决策中枢。家电MCU一直以来都是非常卷的领域,需求与竞争双向挤压,家电芯片性能、效率、成本升级战已全面打响。
MCU进入新的增长周期
对于家电MCU来说,可以说,未来的形势是好的。
回顾这一年,全球宏观经济在通胀压力与地缘冲突的双重影响下持续波动。在此复杂环境中,中国家电行业展现出很强韧性。数据显示,2025年前三季度全国家电类社会消费品零售总额达8883.3亿元,同比增长25.3%。
Yole在最新报告中表示,MCU进入新的增长周期,市场目标为2030年340亿美元,复合年增长率为6%(2024~2030年)。虽然其中最大增长还是汽车,不过家电MCU的增长态势依然很明显(一些家电MCU被归入到了工业中,所以需要综合消费和工业的市场数据)。
另据“产业在线”预测,到2025年,中国家电MCU市场规模将达到130亿元。其中,白色家电(包括家用空调、冰箱、洗衣机)表现尤为突出,凭借较高的产品附加值与单价,销售额占比超过30%,数量占比也达到13%,在各细分领域中位居前列,成为推动家电MCU市场增长的重要支柱。
当前,很多简易的家电还在选择成本更加低廉的8位或者16位MCU,不过主频介于50MHz~2GHz的32位MCU,凭借性能、功耗与成本间的较优平衡,已成为家电智能化升级的主流选择,广泛应用于智能空调、高端洗衣机等产品中。
在制造工艺上,MCU正逐步从90nm、110nm等成熟制程向55nm、40nm演进。随着终端智能应用的普及、模型嵌入需求的增长以及算力要求的持续提升,55nm与40nm工艺将成为未来主流。此外,瑞萨电子等行业领先企业已推出基于22nm等先进制程的AI MCU,在提升运算效率的同时进一步降低了能耗。
厂商发力家电MCU
AI这么火,家电MCU领域也在发力,目前越来越多家居已经搭载智能化功能。
海思推出内置eAI引擎的嵌入式AI芯片Hi3066M。该芯片使用海思自有RISC-V内核,内置eAI引擎,支持200MHz主频、64KB SRAM和512KB 内置Flash,可应用于空调端侧AI、冰箱端侧AI、洗衣机端侧AI等创新应用场景。
国芯科技成功推动实现 AI MCU 芯片在新一代商用空调领域的应用 。CCR4001S芯片的最大特点是支持生成式控制算法,允许设备根据环境变化动态调整操作,实现更高效的自动化。具体至空调系统场景中,该AI MCU能够实时监测环境数据,动态调整能耗,使传统电机参数调优周期从数周缩短至小时级,大幅提升调优效率,同时确保用户的舒适度达到最佳状态。
必易微推出新一代AI MCU —— KPM32R28TX。KPM32R28TX 是一款应用 AI推理和多电机控制的高性能 AI MCU,核心优势在于集成 NPU、高精度定时器和高速 ADC,可同时承载神经网络运算与复杂电机控制任务,单芯片即可替代传统多芯片方案,大幅简化系统设计。
兆易创新6月与长虹控股签署战略合作,明确围绕“变频控制+存储+传感器”并探索AI+融合,同月推出GD32C231(Cortex-M23)补位“高性能入门”,面向小家电/工业辅控等场景。与此同时,GD32系产品已量产63个系列、700+款,覆盖110/55/40/22nm节点,并在电机控制与RISC-V产品线获多项行业奖项,指向白电变频的高性能控制位点。
功耗是家电MCU竞争的关键之一,为了压低功耗,厂商拼了。
瑞萨电子推出面向下一代智能家电和表计类产品的超低功耗RL78/L23 MCU。RL78/L23针对超低功耗进行了优化,适合大多数时间处于待机状态的电池供电应用。其工作电流为109μA/MHz,待机电流可低至0.365μA,并具备1μs快速唤醒时间,有助于最大限度地减少CPU活动。
成本无疑是家电厂商重点的考量之一,目前厂商在不断推出低成本的MCU来方便开发者选型,并完善自己的产品线。
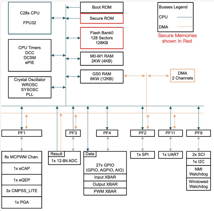
德州仪器(TI)推出一款高性价比C2000系列实时微控制器(MCU),助力工程师以更低成本设计出行业性能领先的产品。新推出的F28E120SC和F28E120SBMCU与之前在单电机和功率因数校正系统中使用的C2000 MCU相比,计算能力提高了30%,有助于改变洗衣机、洗碗机、吸尘器等家用电器和电动工具的性能。
该系列新型MCU 搭载TI 专有的 InstaSPIN磁场定向控制 (FOC) 软件及先进算法,能够实现更平稳、更静音且更高能效的电机性能。其所配置的先进功能包括高速无传感器磁场定向控制 (FOC)、高扭矩零速启动以及复杂的振动补偿技术,助力日常应用实现高精度和高响应的电机控制。
极海正式推出APM32F403系列高性价比MCU,产品已通过IEC 60730/60335功能安全认证,可提供符合Class B标准的功能安全库,帮助客户快速推出安全可靠的终端产品。APM32F403系列MCU集高性能实时处理能力、高集成度、低功耗、低成本于一体,具有较强的可移植性和扩展性,可广泛应用于充电桩、BMS、编码器、扫码枪、游戏键鼠、暖通空调板、智能家电、票据打印机、医疗产品、智能安防等诸多场景。
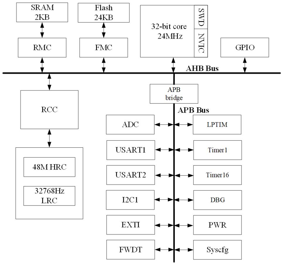
芯海科技推出CS32C010将以32 位性能优势,全面革新8位MCU应用场景需求 。该产品搭载32位高性能内核,主频高达24MHz,提供多达21个GPIO接口,内置24KB Flash与2KB SRAM,并集成丰富的外设资源,在延续高性价比优势的同时,为智能个护、TWS耳机、电子烟、工具电池包、智能家居等消费领域,提供更具竞争力的芯片解决方案。
触控是现在智能家居升级重点,很多厂商重点发力触控功能。
中微半导近期发布工业级触控CMS80F752x系列,该系列芯片专为现代智能家电的人机交互而设计,以其高度集成、卓越抗干扰和强劲性能,为智能家居、小家电、仪器仪表及物联网应用提供极具竞争力的核心解决方案。该芯片最多支持30个触摸通道,具备10V CS抗干扰能力,确保按键、滑条、滑轮在各种复杂电磁环境下依然稳定可靠,无惧误触发。内置硬件LED矩阵驱动(最大8COM×22SEG)和点阵驱动,可直接驱动显示屏,减少外部元件,降低成本。最多30个GPIO,均支持边沿中断和唤醒功能,轻松应对复杂控制界面与多功能扩展需求。
海速芯科技推出TM52F4974 ,把一颗“跑得飞起的8051”塞进家电面板里——指令速度直接飙到传统8051的6倍;15路电容按键同时在线不掉线;-40 ℃ ~ +105 ℃全温区+高湿环境也能稳如老狗。芯片集成LCD显示驱动及LED显示驱动,12位ADC——具有26通道的外部引脚输入和2通道内部基准电压,7个16bit PWMs,拥有UART*2/SPI/IIC通讯接口等。凭借出色的稳定性与适配性,TM52F4974 广泛适用于家电、厨卫电器、生活电器、个人护理,以及各类需要触摸交互的消费电子设备,为产品升级提供高效解决方案。
无线功能也是MCU厂商的发力点之一,尤其是各种遥控器,数量非常多。
意法半导体 (ST) 发布了一款专为消费电子产品和智能家居远程控制器优化设计的低功耗无线微控制器(MCU)STM32WL3R。STM32WL3R源自经过市场检验的STM32WL3 sub-GHz无线MCU产品线,集成低功耗射频收发器,具有灵活的省电状态,其六个独立的唤醒引脚方便客户开发能源节约型远程控制器。
STM32WL3R专门设计的额外的省电模式, 使得它具有更强的控制能力,既可有效关闭未使用的电路,同时优化系统唤醒时间。在系统进入省电模式后,电池续航时间得以延长,同时RAM内容保留功能则能保存应用上下文,确保系统快速唤醒,提供更好的使用体验。在这些省电状态中,超深停止模式的功耗仅为450nA,同时可在RAM内保留16KB数据;此外,还有一个非常省电的关断模式,功耗仅为 14nA,唤醒引脚数量多达六个。
国内厂商在不断发力,发布一些专门匹配家电厂商的全能型的通用MCU。
首先,晶华智芯微电子推出专为智能家电场景打造的32位MCU,CB78xx系列芯片基于 ARM Cortex-M0+ 内核打造,以“高集成、低功耗、强可靠”三大核心特性,重新定义家电“芯”标准,成为冰箱、空调、洗衣机等白色家电的“智慧大脑”,四大核心应用方向,覆盖白色家电、小家电全品类。
中颖电子持续深化32位MCU在白电与变频领域的应用布局,面向家电市场已推出多款32位MCU产品。为顺应高端化发展趋势,公司已启动基于55nm/40nm及12英寸制程的芯片研发,其中55nm产品已实现客户端量产。在应用层面,中颖推出了新一代变频空调单芯片解决方案,支持双电机控制与高频PFC集成;同时,其Wi-Fi/BLE双模MCU产品也已进入部分客户的导入阶段。
峰岹科技以变频电机控制作为核心突破方向,采用“32位电机控制MCU+专用驱动器”的产品策略。2024年,其电机控制MCU业务收入实现58%的显著增长,市场占有率已超20%。2025年,公司将持续围绕高可靠、高效率方向拓展产品线,在变频空调压缩机、直驱滚筒电机等高要求场景中,其FOC控制、无感控制及过流过温防护等技术已逐步获得市场认可。
极海半导体聚焦于电机高性能控制与功能安全领域。今年,其电机控制SoC产品APM32M3514成功通过IEC 60730/60335功能安全认证,结合自主研发的三相栅极驱动器(GHD3125R/3440Rx),形成了高度集成的“MCU+驱动器”方案。此外,极海APM32F402产品于4月取得USB-IF认证,进一步提升设备互联兼容性。在技术布局上,公司近期推出基于Cortex-M52内核的G32R501双核MCU,集实时控制与AI加速于一体,支持Helium向量扩展及数学指令,瞄准变频压缩机、智能风机与高端人机交互等应用,逐步构建起“认证—驱动—主控—算法”的全链路技术体系。
国民技术发布N32G033x/N32M0xx系列MCU,以突破性的技术架构重新定义基础级电控产品的价值标准。N32G033/N32M0xx系列配备64MHz主频、64KB Flash及6KB RAM资源,实测执行效率,表现卓越‒Cormark跑分达94@64MHz,电流环处理极限时间25us,内置3路OPA,支持差分放大,实现2+1、3+0、单电阻等多种电流采样拓扑,OPA反馈电阻网络内置,支持程控放大倍数,最大达32倍,集成丰富参考电压源(1.8V、1/2AVCC、1/4AVCC、1.2V基准)。
沁恒最近比较发力PD协议。CH32M030等高压PD MCU针对专业Type-C PD应用,内置了沁恒PD产品线成熟的PD PHY和高压LDO,芯片工作电压可达28V,内置丰富模拟信号处理资源,外围精简,可大幅简化专业Type-C方案设计。CH32H417等青稞RISC-V互连型MCU,内置的PD PHY与超高速USB3.0、USB2.0等组成PDUSB接口,轻松应对Type-C功率传输和数据通信的复合应用。
总结
在政策、技术和市场的多重驱动下,家电MCU行业正迎来一轮显著的结构性增长机遇。然而,这并非简单的市场扩容,而是一场从硬件底层开始、深刻重塑家电产品定义与用户体验的智能化革命。
浪潮之下,机遇与挑战并存,我们看到家电MCU未来可能会卷的方向包括:AI、低功耗、性价比、触控、无线、电机控制。
参考文献
[1]半导体器件应用网:https://mp.weixin.qq.com/s/4mXKmFtcHKLSqav8Q5n9Fw
[2]半导体器件应用网:https://mp.weixin.qq.com/s/-ZSRiLZu7xBJvHyW53ZWKA
[3]半导体器件应用网:https://mp.weixin.qq.com/s/BuMdQMp3tzEzzJMTzB6b7A
[4]Yole:https://www.yolegroup.com/press-release/microcontrollers-enter-a-new-growth-cycle-as-the-market-targets-us34-billion-in-2030/
[5]产业在线:https://mp.weixin.qq.com/s/vtfie6exq7tWWKyoVBUhgA
[6]厨电新观察:https://mp.weixin.qq.com/s/tcWinKxv-wbk4bLDsKBBHQ
本文来自微信公众号“电子工程世界”(ID:EEworldbbs),作者:付斌,36氪经授权发布。















